Unattributed Code Systems

Copyright Fragment

This fragment is available on about.html

No use of external IP

Copyright and Registered Trademark Uses

External References

Type Reference Content
web xshare-project.eu
web x-bundles.ehr-exchange-format.eu X-Bundle registry
web xshare-project.eu IG © 2023+ xShare Project . Package hl7.eu.fhir.xshare-yb#0.1.0 based on FHIR 4.0.1 . Generated 2025-04-14
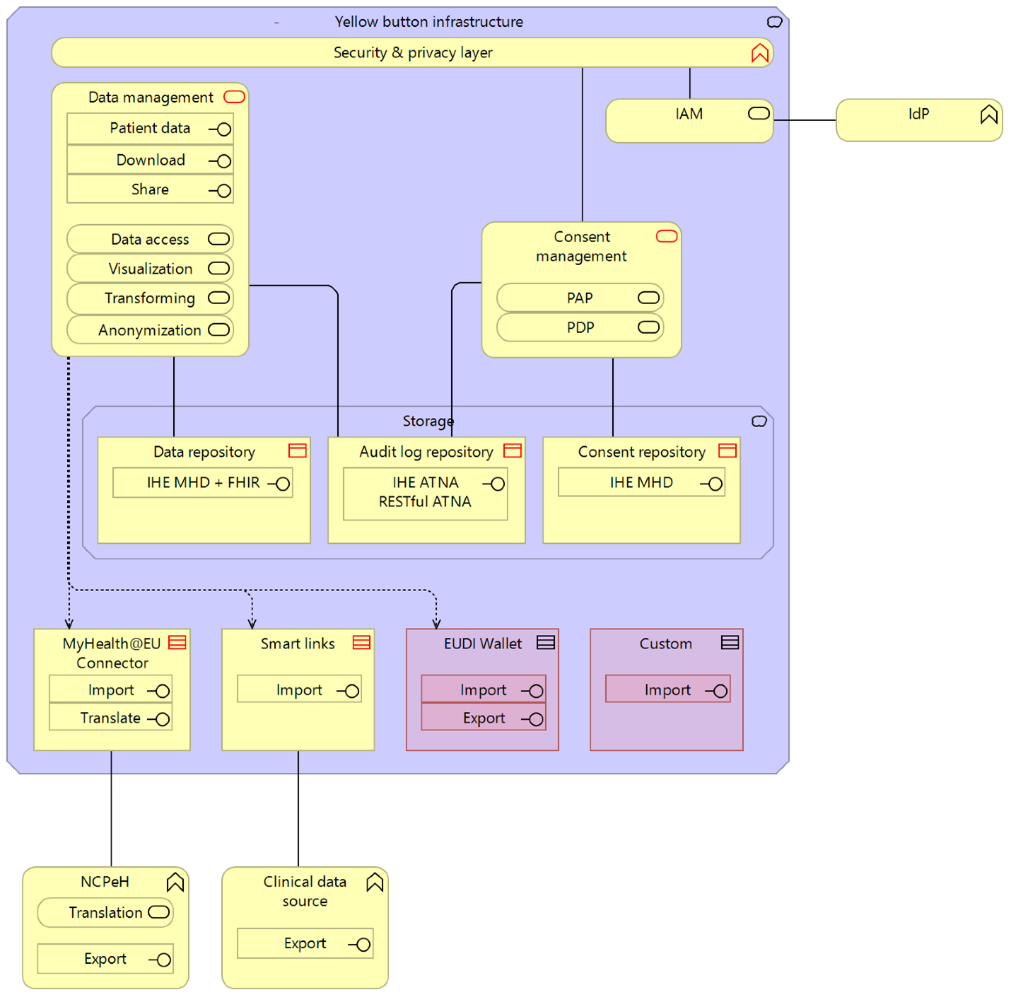
web xshare-project.eu More contextual information about the Yellow Button can be found here
web x-bundles.ehr-exchange-format.eu This version of the guide doesn't specify how the natural person is identified, authenticated and authozired, assuming that is aligned with the xShare Yellow Button Legal Requirements and with the legal requirements of each Adoption Site and its country.
web x-bundles.ehr-exchange-format.eu A complete list of the Conceptual, Logical and Implementable models and specifications is provided in the the xBundle registry xShare Yellow Button - content .
web x-bundles.ehr-exchange-format.eu Patient Summary
web x-bundles.ehr-exchange-format.eu Laboratory Report
web x-bundles.ehr-exchange-format.eu MyHealth@EU Laboratory Report
web fhir.ehdsi.eu MyHealth@EU Laboratory Report FHIR IG v0.1.1
web x-bundles.ehr-exchange-format.eu Hospital Discharge Report
web x-bundles.ehr-exchange-format.eu Medicine Prescription and Dispense
web x-bundles.ehr-exchange-format.eu Digital Imaging Report
web x-bundles.ehr-exchange-format.eu More contextual information about the xShare Yellow Button, including tools and supporting material can be found at the X-Bundle Registry .
web ehr-exchange-format.eu Step 1: Register on the EEHRxF Policy and Standards Hub website. This portal (not online yet) serves as the entry point for applicants seeking self-certification. The website ( https://ehr-exchange-format.eu/ ) will provide comprehensive resources, including policy documents, technical specifications, and the self-assessment tool.
web ehds-testing.ihe-europe.net Step 2: Access the xShare Industry Label self-assessment tool ( https://ehds-testing.ihe-europe.net/ ). In the Gazelle environment, a testing tool with a checklist for EEHRxF certification criteria will guide organisations through the process.
web x-bundles.ehr-exchange-format.eu A first list of tools is reported in the x-Bundle regstry
web x-bundles.ehr-exchange-format.eu A first list is provided in the HL7 FHIR Mapping Language tools X-Bundle
web docs.smarthealthit.org an SHL overview is provided in the SHL Introduction site
web github.com Some reference SHL Source Code is available in GitHub.
web github.com A GitHub repository ( xShare GitHub ) have been established and maintained to support collaborative development and version control for all technical assets related to the technical assets that were developed to support xShare toolbox. These repositories serve as a central hub for code management, issue tracking, and collaborative problem-solving among the involved partners and others, as the reference code is open source and publicly available to the community. Regular updates, thorough documentation, and structured branching strategies ensure that all modifications are transparent and traceable. This collaborative environment fosters innovation and ensures that all partners can contribute effectively to developing and maintaining the project's technical components. It also supports the continuity of other projects or endeavours, thereby enhancing these technical assets to improve their functionality and impact.
web x-bundles.ehr-exchange-format.eu An initial list of related tools is listed in the Validation and testing tools X-Bundle
web sandbox.hl7europe.eu In the HL7 Europe Sandbox a set of links to HAPI based HL7 FHIR Servers customized for supporting some relevant published European FHIR IG is provided.

Internal Images

ReferenceArchitecture.png
ReferenceArchitecture.png
experiment-results.png
experiment-results.png
hospital.png
hospital.png
ips-down-upload.png
ips-down-upload.png
medical-app.png
medical-app.png
prescription.png
prescription.png
radiology.png
radiology.png