xShare Project Yellow Button
0.2.0 - trial-use 150

This page is part of the xShare Project Yellow Button Implementation Guide (v0.2.0: Release 1) based on FHIR (HL7® FHIR® Standard) R4. This is the current published version. For a full list of available versions, see the Directory of published versions

Yellow Button SW Components

xShare Yellow Button reference implementation

This page outlines the the xShare reference implementation for the xShare Yellow Button.

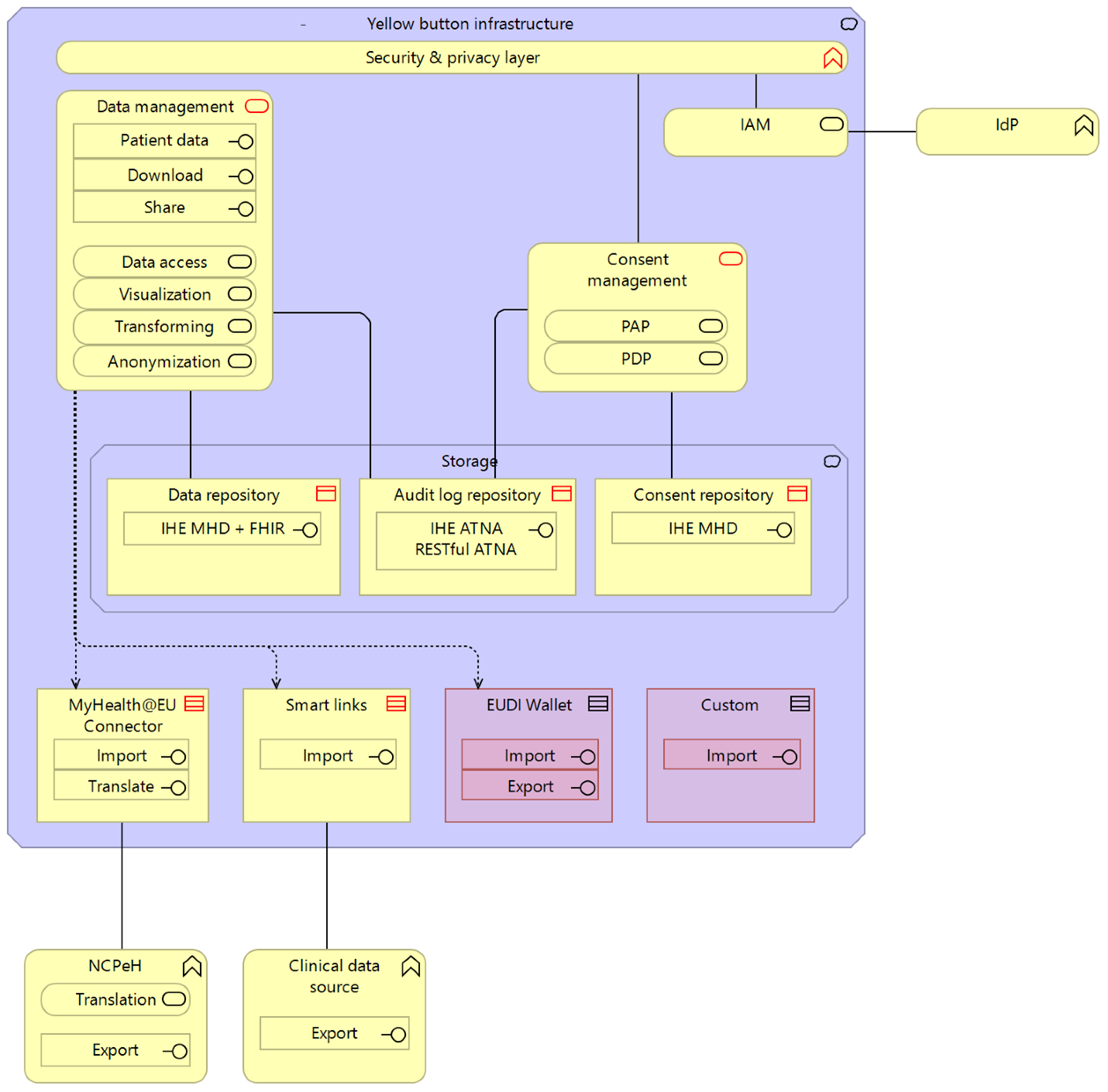
An overview of these main components is illustrated in the following figure.

xShare Yellow Button reference architecture

Below is a brief description of the key components:

Security & privacy layer

The layer is a gateway to “enter” the Yellow Button infrastructure, ensuring only authorized access to its façades and services. It is tightly connected to the “IAM” and “Consent management” systems enforcing access based on:

  • Yellow button authorization (security) – only recognized and authorized users can access façades and services
  • Patient/citizen authorization (privacy) – PEP (Policy Enforcement Point) ensures that only users with granted consent can access patient’s/citizen’s EEHRxFs

Data management

COMPONENT TYPE DESCRIPTION
PATIENT DATA Façade/API The main API, the starting point, exposing patient/citizen EEHRxFs to herself, so she can see what is available and decide what to do with data  
DOWNLOAD Façade/API The API allowing patient/citizen to download data in: computable format (EEHRxF FHIR and EEHRxF CDA); human readable format (HTML, PDF); translated in one of supported languages
SHARE Façade/API The API enabling patient/citizen to share her EEHRxFs
DATA ACCESS Service The main service, an coordinator of actions available in “Data management”: Retrieving EEHRxF from integrated data sources; Caching and retrieving EEHRxFs acting as IHE MHD Document Source & Document Consumer actors; Auditing events happening within “Data management”; Administering share mechanism and consent granting
VISUALIZATION Service The service for creation of human readable instance of EEHRxF in HTML and/or PDF format
TRANSFORMING Service The service transforming EEHRxF from FHIR to CDA format and vice versa
Data Transformation Provides the generally defined functionality for modifying the selected resource format. This includes (pseudo) anonymisation, translation, password protection, and digital signature.  
ANONYMIZATION Service The service anonymizing EEHRxF data points before sharing

Table 1: xShare Yellow Button reference architecture.

IAM

The Identity and Access Management is a system that enables authorized access to users. It does this via integrations with existing IdPs (Identity providers), rather than maintaining users’ accounts own its own. It is not yet defined, but it will probably offer service which utilizes OpenID Connect (OAuth2) and IHE IUA profile.

The Consent management is a system which supports access control (privacy) by enabling management of patient/citizen consents (PAP – Policy Administration Point) and by providing computable decisions allowing or forbidding access (PDP – Policy Decision Point).

Storage

Data repository

The Data repository is a repository of EEHRxFs and it is used as a caching mechanism which will prevent over utilization of clinical data sources and thus prevent the Yellow Button users to abuse infrastructures used for direct care. Because EEHRxF are clinical documents, the repository exposes itself as standard IHE profile actors MHD Document Recipient & MHD Document Responder.

Audit log repository

The Audit record repository is a repository storing and maintaining audit logs, the logs collecting information who access what, when and for which purpose. Logs are meant to be available for patient/citizen and information security officer to check if access was enforced properly.

The consent repository maintains access policies and their instances (consents) that patient/citizen granted during utilization of share services.

Connectors

MyHealth@EU via NCPeH

tbd

tbd

TBD (e.g., HL7 IPA)

tbd